Voraussetzung: Öffnen Sie zunächst das ASCII-Export-Fenster in DATEV, wie in Schritt 1 der Standard-Exportanleitung beschrieben:

Bevor Sie ein neues Format erstellen, müssen Sie in der Formatauswahl das richtige Ausgangsformat auswählen:

Es öffnet sich ein neues Dialogfenster für die Formaterstellung:
Finokapi SuSaSie können „Summen und Salden" nicht in der Dropdown-Auswahl sehen? Bitte stellen Sie sicher, dass Sie in Schritt 1 unter „Formatauswahl" zuerst das Format „Summen und Salden" ausgewählt haben, bevor Sie auf „Neues Format anlegen" klicken.

Nach dem Anlegen des Formats landen Sie im Bereich „Einstellungen". Hier müssen einige Werte angepasst werden, damit das Exportformat mit Finokapi kompatibel ist.

Folgende Änderungen vornehmen:
Hinweis: Die Ausgangslage kann je nach DATEV-Installation variieren. Stellen Sie sicher, dass die Einstellungen am Ende wie im Zielbild aussehen.

Klicken Sie links auf „Feldauswahl". In diesem Bereich legen Sie fest, welche Datenfelder in der Exportdatei enthalten sein sollen. Sie sehen links die verfügbaren Felder und rechts die aktuell ausgewählten Felder.

Nicht benötigte Felder entfernen:
Markieren Sie rechts die folgenden 5 Felder (von „EB-Wert Soll" bis „SprachId") und klicken Sie auf den Pfeil nach links, um sie zu entfernen:

Ordnungsbegriff-Felder hinzufügen:
Öffnen Sie links den Ordner „Ordnungsbegriff" und wählen Sie die folgenden drei Felder aus. Klicken Sie dann auf den Pfeil nach rechts, um sie hinzuzufügen:

„Gebucht bis" hinzufügen:
Öffnen Sie links den Ordner „Weitere Felder" und wählen Sie „Gebucht bis" aus. Klicken Sie auf den Pfeil nach rechts.

EB-Wert hinzufügen:
Öffnen Sie links den Ordner „EB-Werte" und wählen Sie „EB-Wert (mit Soll/Haben-Kz)" aus. Klicken Sie auf den Pfeil nach rechts.

Monatsverkehrszahlen hinzufügen:
Öffnen Sie links den Ordner „Monatsverkehrszahlen" und wählen Sie alle folgenden Felder aus:
Klicken Sie auf den Pfeil nach rechts, um alle hinzuzufügen.


Klicken Sie links auf „Feldformatierungen". Hier können Sie die Spaltenüberschriften für die CSV-Exportdatei anpassen. Die relevante Spalte ist „Abw. Feldbezeichnung" (Abweichende Feldbezeichnung).

Klicken Sie in die Spalte „Abw. Feldbezeichnung" und tragen Sie die folgenden Werte ein:
EB-Wert eintragenMVZ1 eintragenMVZ2 eintragenMVZ12MVZ13 S eintragenMVZ13 H eintragen
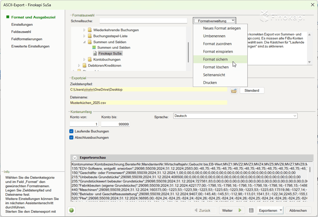
Klicken Sie links auf „Format und Ausgabeziel", um zur Übersicht zurückzukehren. Wählen Sie in der Formatauswahl unter „Summen und Salden" das Format „Finokapi SuSa" aus.

Formatinformation anpassen:
Diese Formatvorlage ermöglicht den korrekten Export von Summen- und Saldenlisten für Finokapi (www.finokapi.com). Es müssen alle FiBu-Konten von 1 bis 99999 für den Export ausgewählt sein. Die Kästchen für "Laufende Buchungen" sowie "Abschlussbuchungen" sind zu aktivieren.

Format speichern:

Wenn Sie die erstellte Formatvorlage als Backup-Datei speichern möchten:
So haben Sie die Formatvorlage als Datei gesichert und können sie bei Bedarf auf anderen DATEV-Installationen einspielen.

Das war's! 🎉 Die Finokapi-Formatvorlage ist nun in DATEV eingerichtet und kann für alle zukünftigen SuSa-Exporte verwendet werden.
Sie haben noch Fragen? Wir helfen gerne weiter: support@finokapi.com